Publications

Peer-Reviewed Journal Articles and Conference Papers

Published Papers 5

Chaos-assisted QKD image transmission architecture
Journal Article

Quantum Secure Image Transmission: A Chaos-Assisted QKD Approach Using Entanglement

M. S. Azad*, R. Rayhan*, et al. • Equal Contribution 1st Author

IET Quantum Communication (Q2), 2025

This study proposes a secure image transmission framework that merges the E91 quantum key distribution protocol with logistic chaotic maps. By combining quantum entanglement for key exchange and chaos-based encryption for data protection, the system enhances resistance to quantum attacks.

Q2 Journal IF: 3.3
QKD-integrated steganographic system diagram
Journal Article

Multi-layered Security: Integrating QKD with Classical Cryptography to Enhance Steganographic Security

A. Sykot, M. S. Azad, et al. • 2nd Co-author

Alexandria Engineering Journal (Q1), 2025

This study develops a secure image encryption system that combines Quantum Key Distribution (E91 protocol) with AES encryption, SHA hashing, and deep learning-based steganography for enhanced confidentiality and integrity.

Q1 Journal IF: 6.2
QSAC audio security system
Journal Article

QSAC: Quantum-assisted Secure Audio Communication using Entanglement, Audio Steganography, and Classical Encryption

M. S. Azad, et al. • Co-supervised

Engineering Science & Technology (Q1), 2025

This research proposes a secure audio transmission framework that integrates Quantum Key Distribution (E91 protocol) with the ChaCha20-Poly1305 encryption–authentication scheme and steganography.

Q1 Journal IF: 5.4
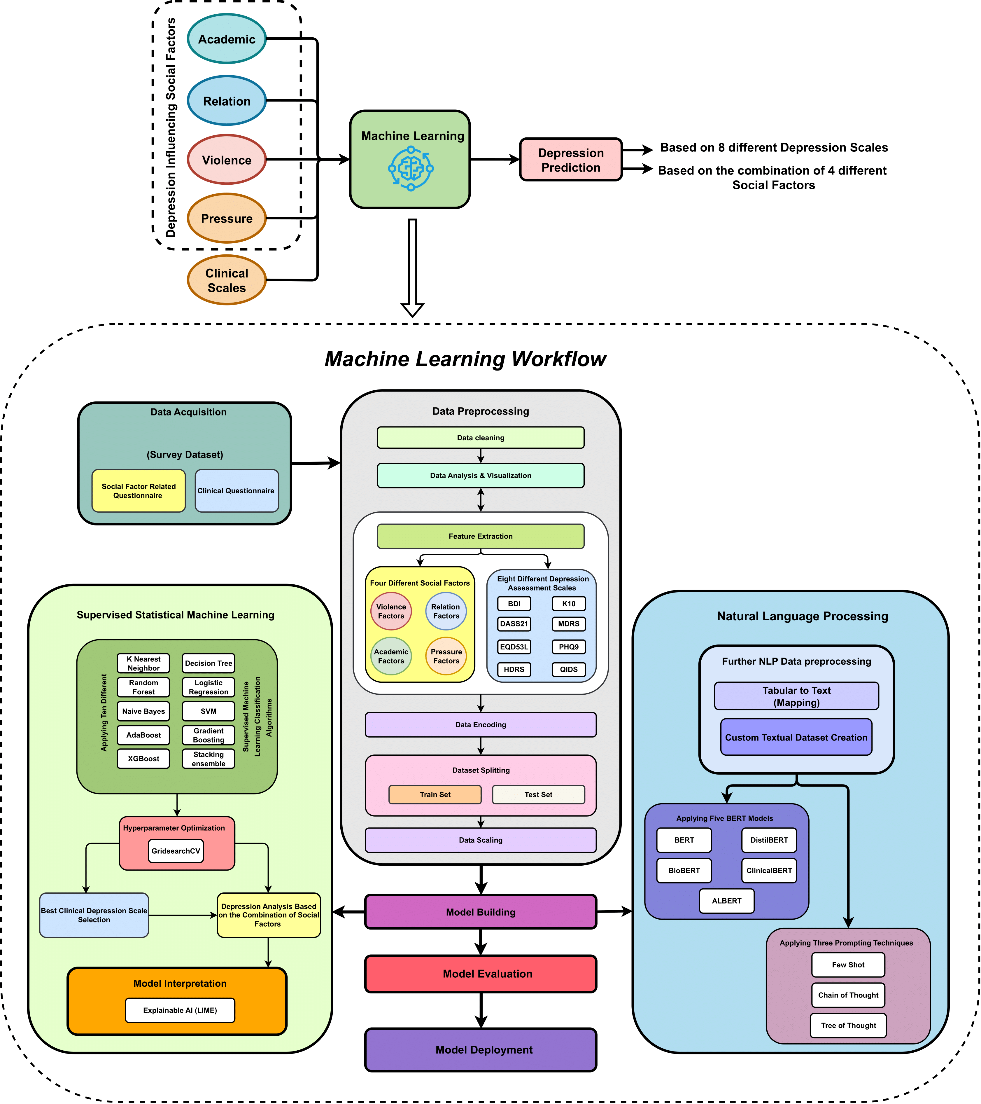
Pipeline for depression self-assessment using ML/NLP
Journal Article

SAD: Self-Assessment of Depression for Bangladeshi University Students Using ML and NLP

M. S. Azad, et al. • First Author

ARRAY (Q1), 2024

This research analyzes depression among Bangladeshi university students by linking social factors with multiple machine learning, NLP, and explainable AI techniques. Support Vector Machines achieved 99.14% accuracy using the PHQ-9 scale.

Q1 Journal IF: 4.5
Model integrating TPB constructs with ML
Journal Article

Predictive Modeling of Consumer Purchase Behavior: TPB + Machine Learning for Actionable Insights

M. S. Azad, et al. • First Author

PLOS ONE (Q1), 2023

This study integrates the Theory of Planned Behavior with machine learning to predict online consumer purchasing behavior. Gradient boosting achieved the best accuracy (0.91) and F1 score (0.91).

Q1 Journal IF: 3.7

Manuscripts Under Review 4

Problematic Internet Use XAI
Under Review

Explainable AI for Predicting Problematic Internet Use Among University Students

PLOS ONE — Under Review

XAI-driven modeling of PIU with SHAP/LIME attribution to identify behavioral and psychosocial drivers among Bangladeshi university students.

Q1 Submission Under Review
QKD + PQC Cloud Security
Under Review

Enhancing Cloud Storage Security with QKD and Post-Quantum Cryptography Using Custom Proxy Re-Encryption

Journal of Information Security and Applications — Under Review

Hybrid E91-QKD + Kyber-PKE architecture with proxy re-encryption to protect multi-tenant cloud storage against quantum and classical threats.

Q1 Submission Under Review
Healthcare Worker Attrition
Under Review

LSC-XAI: A Hybrid Explainable AI Framework for Predicting and Mitigating Healthcare Worker Attrition

Under Review

A hybrid explainable AI framework combining ensemble learning with SHAP-based interpretability to predict healthcare worker turnover and identify actionable intervention strategies.

Q1 Submission Under Review
Hybrid Quantum Neural Networks
Under Review

Optimizing Power Flow Computations in the NREL-118 Bus System Using Hybrid Quantum-Classical Neural Networks

Under Review

Applying hybrid quantum-classical neural networks to optimize power flow computations in complex electrical grid systems, demonstrating quantum advantage for energy infrastructure problems.

Q1 Submission Under Review